An API portal for the coolest of developers

Project Overview

A developer portal for integrating with SAS software through APIs (Application Programming Interfaces) and SDKs (Software Development Kits) serves as a centralized hub that empowers developers to seamlessly connect, innovate, and extend the capabilities of SAS software. This developer-focused platform provides comprehensive tools, resources, and support to facilitate successful integration and development. Project requirements were provided by Product Management. The final design was in collaboration with UX designer Cheryl Coyle. Visual Design and prototype were completed by me.

Role: Visual Designer

Fonts: Inter, Consolas
Tools: Figma, JIRA

Discovery and Research

User Interviews

Identify the specific needs and goals of developers at SAS, such as access to resources, documentation, tools, and a sense of community.

Usability Testing

Conduct user research and surveys to understand their preferences, pain points, and expectations from the website.

Define Objectives and Scope

Clearly outline the objectives of the website, such as providing comprehensive documentation, facilitating collaboration, and showcasing SAS technologies. Define the scope of content, features, and functionalities that will cater to developers' requirements.

Information Architecture and Content Strategy

Organize the website's structure and navigation, ensuring intuitive pathways to different sections like API documentation, tutorials, forums, and downloads. Plan a content strategy that offers a mix of technical documentation, interactive tutorials, use cases, and success stories.

Design and User Interface (UI)

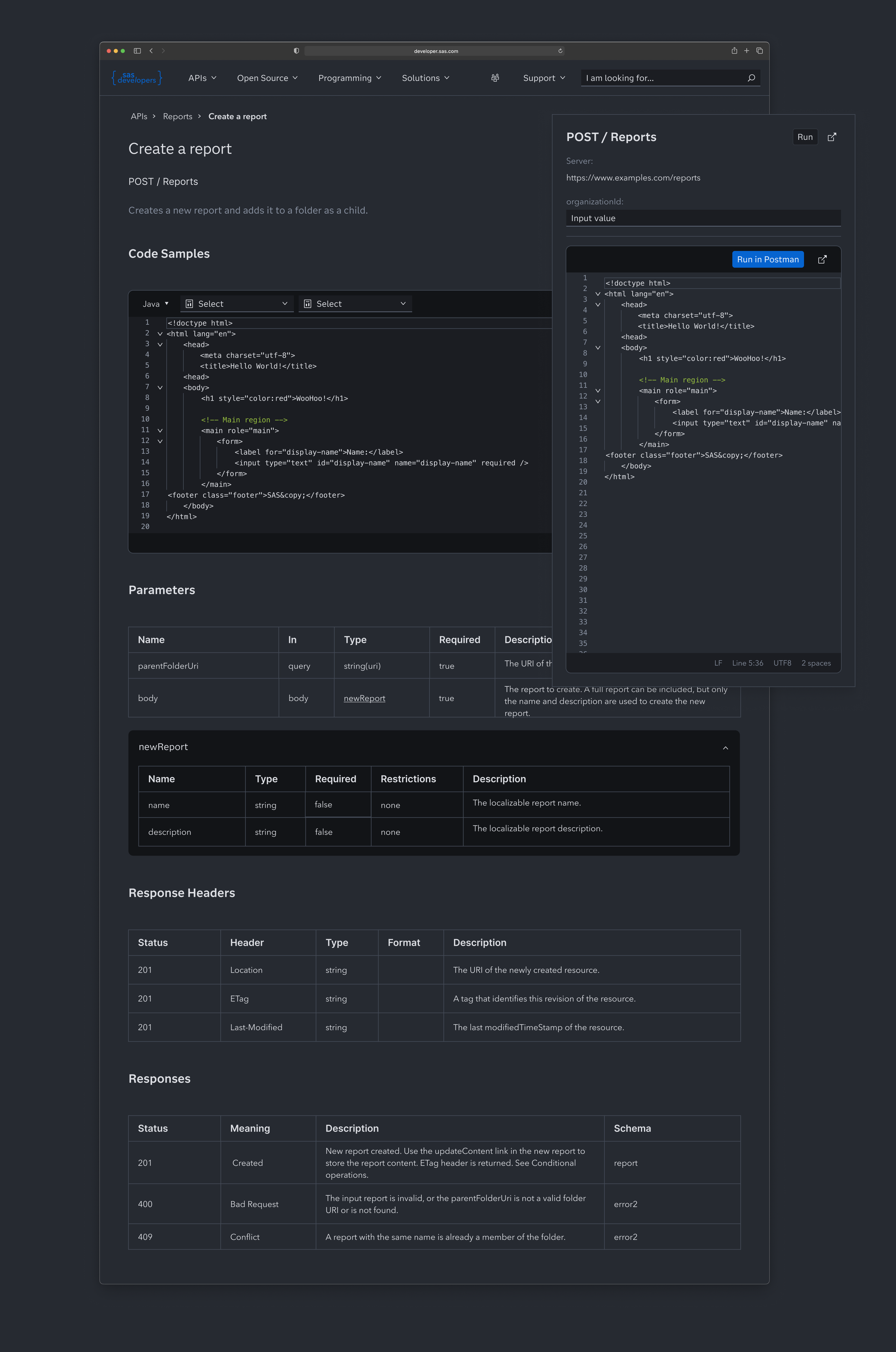
We designed a visually appealing and developer-friendly UI with a clean, modern aesthetic that aligns with SAS branding. We prioritized readability of code snippets, used syntax highlighting, and designed a seamless experience across all devices.

Previous
Previous

A voyage through the visual design process

Next
Next

A website that teaches developers aesthetics